TestMate AI Newsletter

TestMate AI Newsletter

Home
Archive
About
Life is Short, Use Testing Tools
Defect Reporting
Dec 21, 2024 • Bhavin Thumar
The Fundamental Pillars of Object-Oriented Programming
Abstraction, Encapsulation, Inheritance, and Polymorphism are the four pillars of object-oriented programming.
Dec 16, 2024 • Bhavin Thumar

September 2024

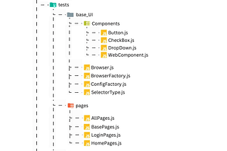
Selenium JavaScript Component Driven Pattern
The Legend Page Object Pattern:
Sep 15, 2024 • Bhavin Thumar

July 2024

Getting Started with Python Selenium POM: A Beginner's Guide
In the ever-evolving world of software development, ensuring robust and efficient testing is crucial.
Jul 20, 2024 • Bhavin Thumar

June 2024

SDLC Life Cycle
SDLC life cycle stands for Software development life cycle.
Jun 16, 2024 • Bhavin Thumar

May 2024

Accelerate Your Testing Journey with Java Selenium POM
In today's fast-paced software development environment, the demand for reliable and efficient testing practices has never been higher.
May 26, 2024 • Bhavin Thumar
Explaining Types of API Testing
What is API: API Is the way of communication between two applications where applications may differ in their platforms or terms of technology.
May 19, 2024 • Bhavin Thumar
Most Common Java list Methods
Essential Java List Methods For QA Automation Testers
May 4, 2024 • Bhavin Thumar
© 2025 Bhavin Thumar · Privacy ∙ Terms ∙ Collection notice
Start your SubstackGet the app
Substack is the home for great culture